
저자 : 최준선
제목 : 일잘러의 무기가 되는 엑셀 파워 쿼리
출판사 : 한빛미디어
출간 연도 : 2025.05.
페이지 : 352쪽
일잘러의 무기가 되는 엑셀 파워 쿼리 - 예스24
일잘러의 무기가 되는 파워 쿼리 기능 15개를 학습한다!엑셀의 한계를 뛰어넘어 원하는 데이터를 쉽고 빠르게 얻는 방법을 학습한다!오늘날 비즈니스 환경에서 가장 중요한 것은 단연 데이터다.
www.yes24.com
https://www.yes24.com/product/goods/146357862
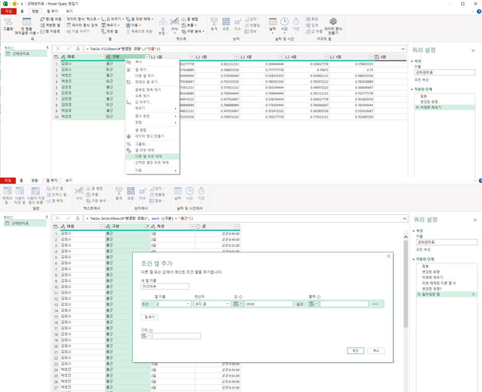
3주차_ 파워 쿼리를 조금 더 알차게 쓰는 기능
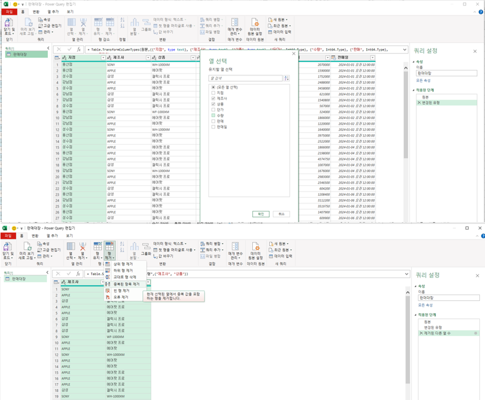
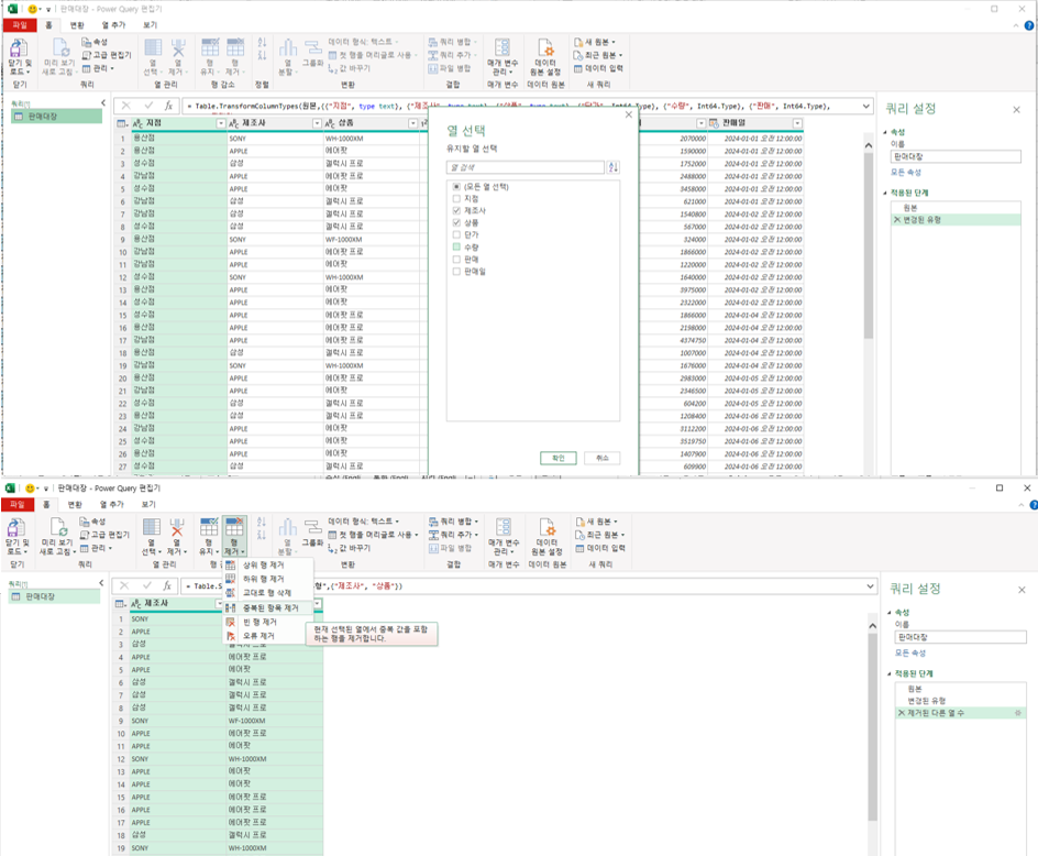
[열 피벗 해제]
▷ 원본 표의 데이터가 세로로 표시되도록 변화
- 표를 변환해 데이터 쉽게 요약하기


- 병합을 사용한 표의 열 피벗 해제하기


[그룹화]
▷ 중복 데이터를 묶고 필요한 집계 작업을 지원
- 그룹화를 이용해 표 요약하기



- 그룹화를 이용해 필요한 항목을 쉼표로 연결해 표시하기



[피벗 열]
▷ 세로 방향으로 누적된 데이터를 가로 방향으로 그룹으로 묶어 집계하는 기능
- 피벗 열을 사용해 데이터 요약하는 방법 이해하기


- 파워 쿼리에서 날짜 데이터 변환하는 방법 알아보기



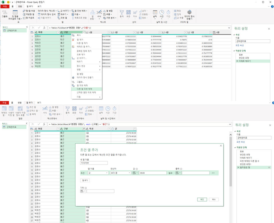
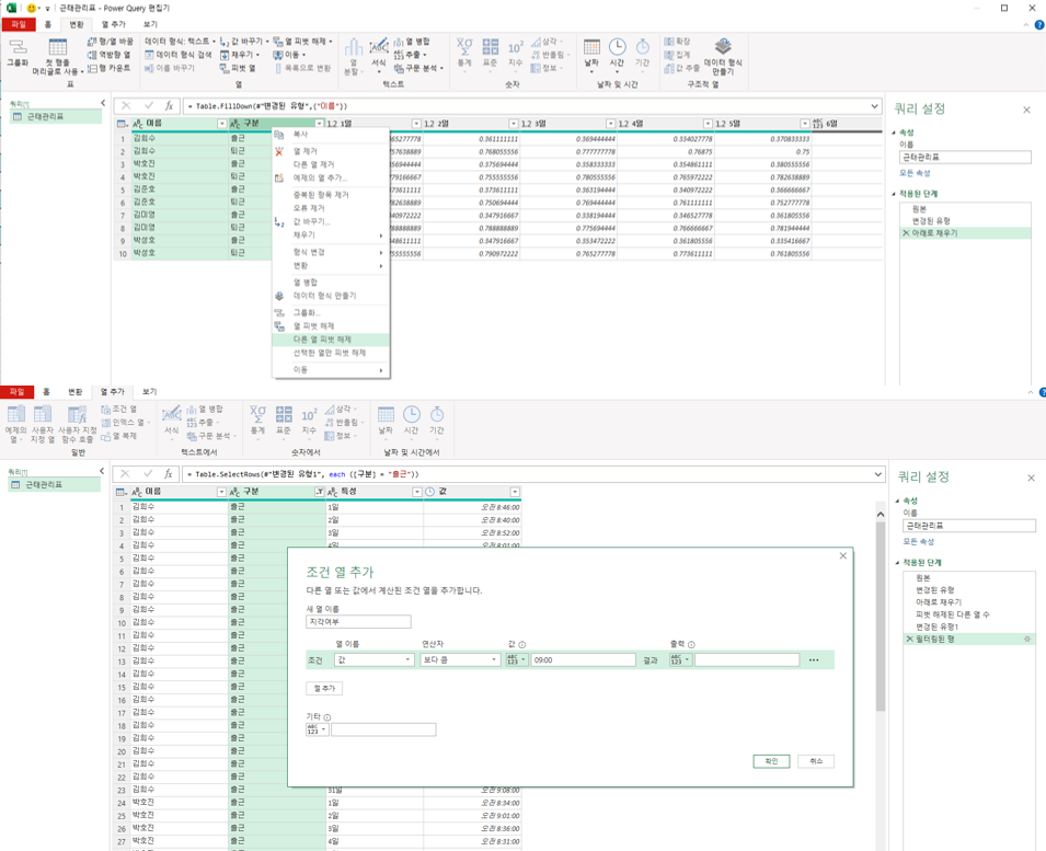
[사용자 지정 열]
▷ 사용자가 직접 원하는 열을 참조하거나, 계산해 추가
- 조건 열을 사용해 원하는 열을 생성하는 방법 이해하기




한빛IT 북터디 공식 카페 <오늘부터... : 네이버 카페
한빛미디어 IT활용서 온라인 스터디/챌린지 - 어도비그래픽, OA, 쇼핑몰, SNS 등
cafe.naver.com
'Excel' 카테고리의 다른 글
| [일잘러의 무기 챌린저스] 파워쿼리는 처음입니다만 - 스터디 후기 (11) | 2025.08.01 |
|---|---|
| [엑셀 파워 쿼리] 2주차_파워 쿼리에서 가장 많이 활용되는 기능 (2) | 2025.07.21 |
| [엑셀 파워 쿼리] 1주차_파워 쿼리 시작하기 (3) | 2025.07.20 |
| [엑셀 파워 쿼리] 일잘러의 무기 챌린저스 Start (한빛미디어) (7) | 2025.07.14 |
| [진짜쓰는 실무엑셀] 3주 챌린지 - week3 (0) | 2023.03.28 |